- [プロジェクト] の [ソリューション] ノードで [ソリューションの新規作成] メニュー・アイテムを選択します。
- [SOAP サーバー ウィザード] ツールを選択し、プロジェクト・ファイルを受け入れるグループ・フォルダを入力または選択します。
- プロジェクトのファイル名を入力します。拡張子 ".soap.prj" が自動で追加されます。
- [OK] ボタンを押します。
プロジェクト名は JAR ファイル名およびサービスとプロバイダ クラス名の作成に使用されます。
JAR ファイルには生成されたサービスとプロバイダのクラスが入ります。
エンド ポイントのURLは生成された WSDL ファイルで使用されます。 - サーバー サービスに操作を追加するには、[オペレーション] タブを選択して、[オペレーション] パネルを右クリックします。
- オペレーション名を入力します。
オペレーション・パラメータを追加して戻りパラメータを設定するには、このオペレーションを右クリックします。
パラメータ ノードにマークを付けると、データを各種の方法で受信して処理できます。
各種のアイコンがノードの種類を表します。ノードは無視されます。
ノードはフィールドです。
ノードは固定値です。
ノードはリストです。
ノードはリスト フィールドです。
ノードはフラグメントです。
ノードはストリーム・ファイルです。
次の図では、パラメータと戻りパラメータがフィールドとしてマークされています。
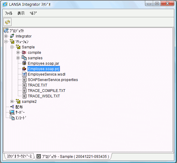
7.21 LANSA リポジトリ・ビューアを使用して、LANSA フィールド名をノードにドラッグ・アンド・ドロップすることができます。[ビルド] ボタンを押してサービスを生成し、コンパイルします。サービスとプロバイダ クラスがjarファイルに追加されます。
生成されたコードとコンパイルされたクラスはすべてサブディレクトリ compile に置かれます。
サービス・プロパティと WSDL ドキュメントを含むファイルがソリューション・ディレクトリに作成され、サンプルは samples サブティレクトリに作成されます。








