Because LANSA Composer's Process Sequence Variables (PSV) Files are XML files, you can use them as the source or target of a Transformation Map.
To use a PSV file in a Transformation Map:
- Select XML Schema/File from the Insert menu in the mapping tool;
- In the Open dialogue, navigate to and select the supplied lc3psv.dtd file or the lc3sample.psv file, or type the URL of the DTD file: http://www.lansa.com/schemas/lc3psv.dtd;
- You can then map to or from the PSV file component in the usual way.
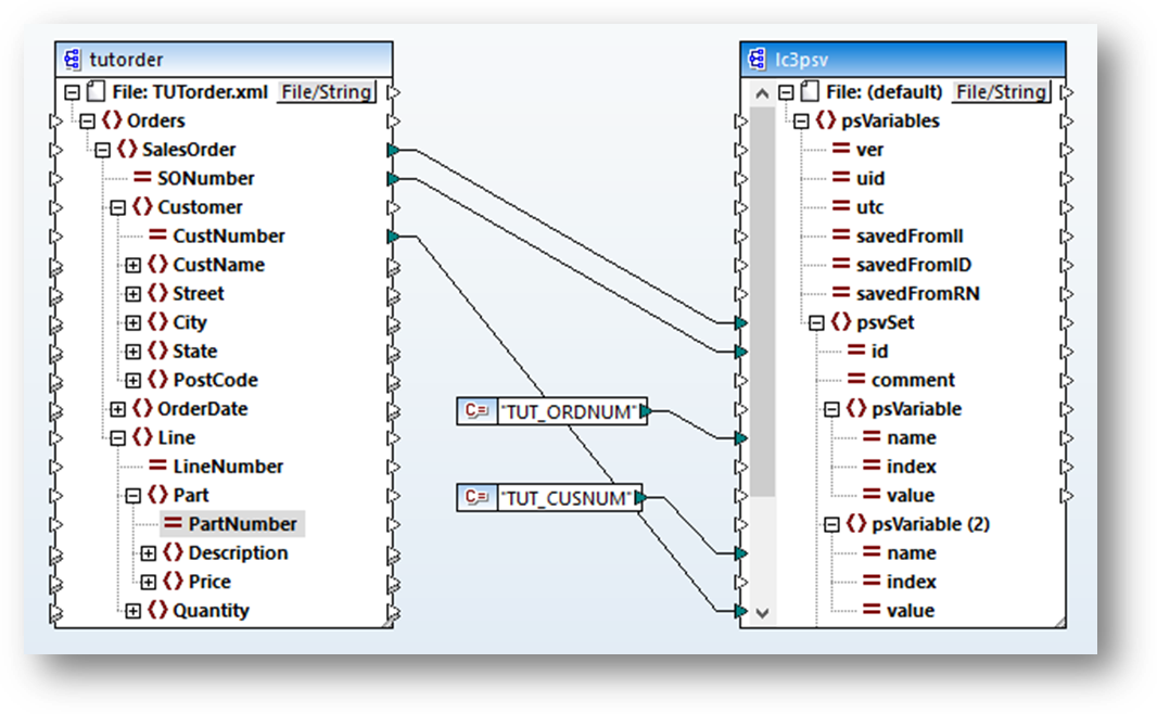
When using the PSV file component as the target of a mapping and you wish to map more than one variable, you will usually need to use the Duplicate Input command in the mapping tool to create multiple instances of the psVariable element node that you can map to. In the example above you can see the node () psVariable (2) was defined this way in order to map the second variable ("TUT_CUSNUM").
