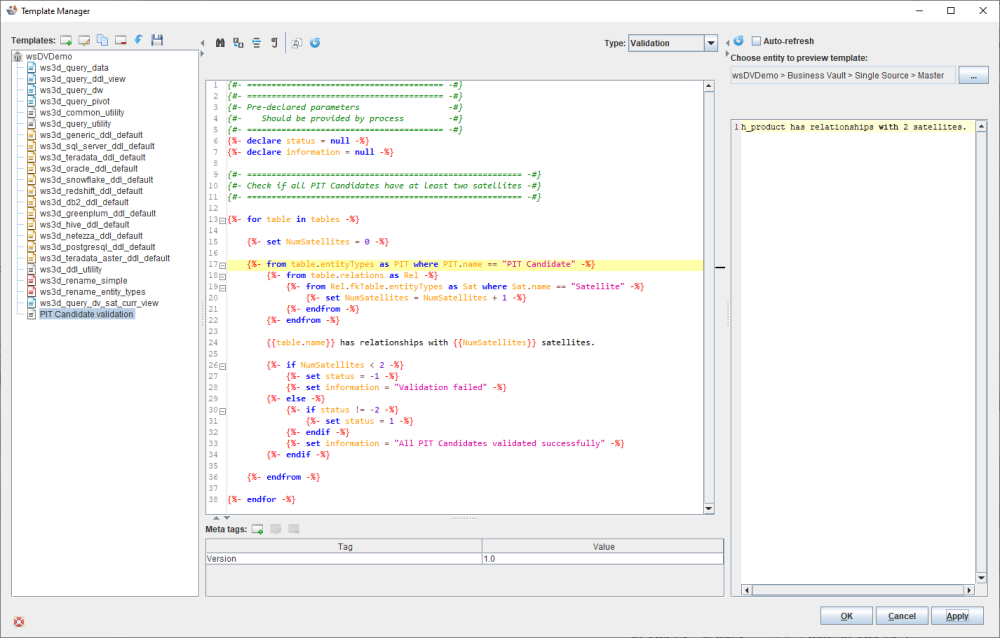
Validation templates can be defined in the template manager to validate the state of models during the execution of model conversion rules or manually throughout the design process.
All validation templates make use of two variables.
Variable | Description |
|---|---|
Status | The status can be set to one of three values: |
Information | A short message to be displayed. |
Validation templates can be run against any model by right clicking on the model in the repository tree.
The result of the template will be displayed on the validation report dialogue.
Tip
Validation templates can also be executed as part of a model conversion rule.


