Conversion properties are used to store information which can be referenced in individual model conversion rules. Their values can be defined by the user prior to executing a conversion set or by using Pebble templates.
Conversion properties can be referenced in any text or pebble template input field, within any model conversion rule or matching criteria. The syntax required to reference a conversion property in each type of field is.
| Field type | Syntax |
|---|---|
| Text field | %P<property name>% |
| Pebble template | {{ P<property name> }} |
User defined
User defined conversion properties allow users to specify values or conditions to be applied each time a conversion set is executed. Each conversion property and its default value will be displayed to the user before a conversion set is executed.
Pebble template
Conversion properties defined using Pebble templates allow values or lists of values to be evaluated before a model conversion rule is executed. The 'CPList' variable should be populated with a list of values. Any model conversion rule referencing that conversion property will be executed multiple times, once for each value.
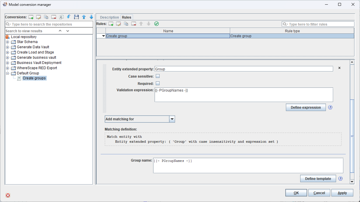
For example, to create a set of groups and assign entities to them based on their extended properties, the following configuration could be used:
Executing the above conversion set will result in a group being created for each unique entity level extended property value contained within the model. Entities will be assigned to each group based on their corresponding extended property values.


