This option enables you to add columns to a table in the diagram; columns that are related through the source mappings or through relations in the source system.
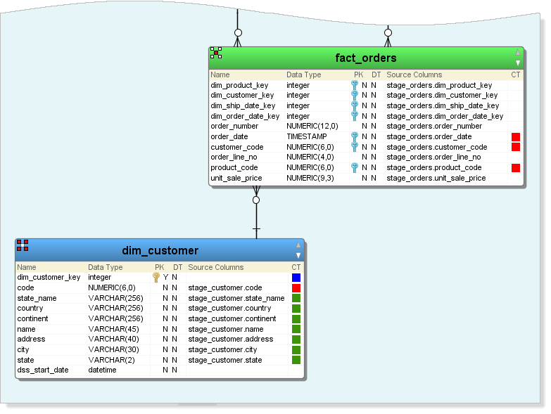
Below is an example of two tables that are linked via column customer_code.
To add more of the customer information to the fact_orders table:
- Right-click on fact_orders in the diagram and select Table>Add related columns.
- The Add related attributes dialog allows you to select or create a source mapping set and select the required attributes from the dim_customer table.
- Select the Choose source mapping set radio button and select a mapping set from the drop-down list. If you do not have source mapping sets, then select the Create source mapping set radio button to create one.
Note
The Choose source mapping set enables you to select the location where the added attributes would be added to as source mappings by default. You can maintain these in the source mappings tab. Refer to Adding a Source Mapping via Source Mapping tab for details.
- Select the Add checkbox for an attribute you want to add.
- The selected attributes are added to the entity. Click OK.
The selected columns are added to the fact_orders table.



