The Business Vault category now has a PIT (Point in Time) Wizard to create PIT tables.
The steps required for creating a PIT table with the new wizard are:
- Open the Business Vault Category
- You can start the PIT wizard in three different ways:
- Right-click on a blank part of the canvas, select Tables and choose New PIT table.
- Click the Create PIT Table button in the workflow pane.
- Select a hub or a Link table with two or more Satellites from the current model.
- Setup options for:
- Ghost record default for Hash Key
- Ghost record default for Load Date
- Satellite Hash Key name: standard/short
- Add surrogate key.
- You can modify the suggested name of the table, which defaults to the name of the selected hub or link. Core columns being added to the table will be displayed below with Satellite current view hash keys and start dates added on the final step.
- Your newly defined PIT table will be displayed in your model.
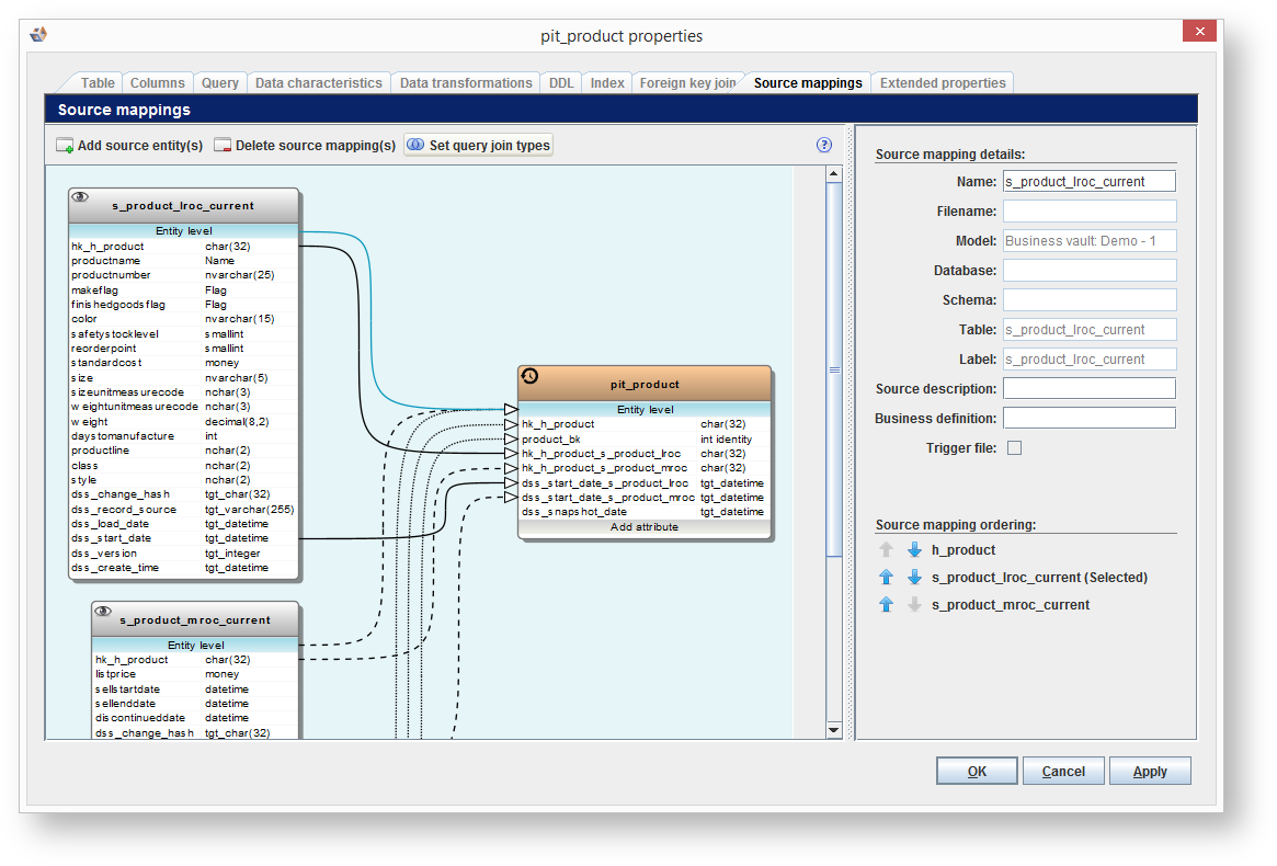
- Open the PIT Table properties and choose Source mappings > Set query join types to customize the join types.
- In this example all join types are set to LEFT OUTER, for use in the query templates within the RED Export model.
Note
PIT tables have their DW Query generated in a later step when the Bussiness Vault Deployment model is converted to a RED Export model. This is when the SQL join statements are generated for WhereScape3D.







