It can often be useful to merge changes to a model into another model particularly when working in a repository or on a design imported from another modeling tool.
To show the Merge models dialog:
- Select the model-version you have made changes to in the tree and select Merge into other model (where <model> is the model type) from the Worflow pane.
- Select the model you want to merge your changes into and click OK.
- The Merge models dialog is displayed.
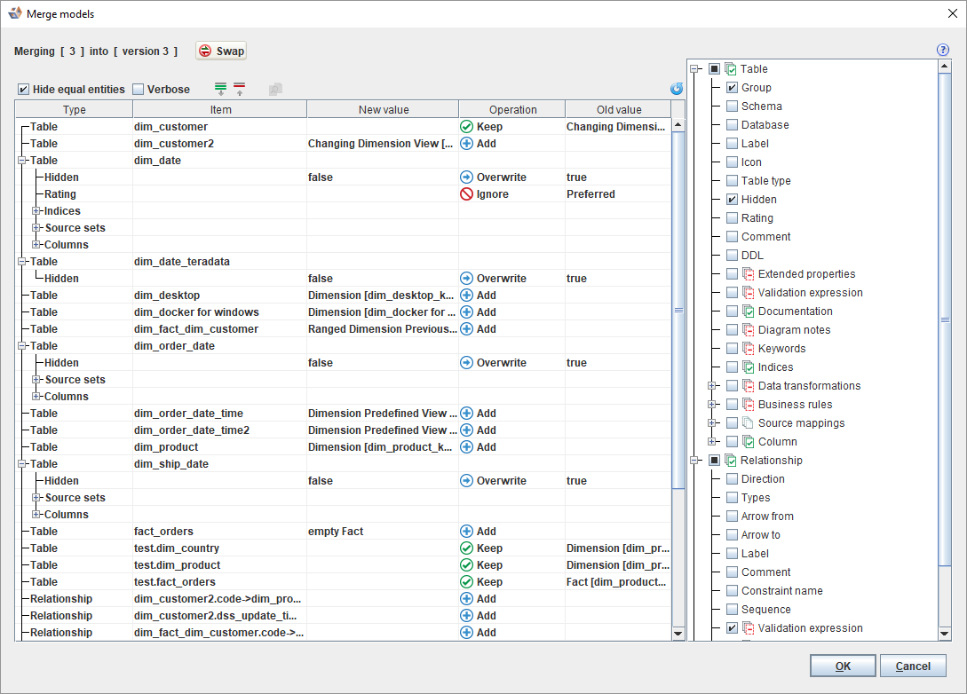
Icons/ Fields
Description
Click to Swap the version being merged with the version to merge into.
Hide equal entities
Select this checkbox to hide objects and properties that have no changes between the versions when selected.
Verbose
Select this checkbox to display values of the objects and properties that are the same between the versions when selected.
Click to Expand all items in the table.
Click to Collapse all items in the table.
Click to display a dialog displaying the old and new values of the currently selected object or property and highlighting the differences between them.
Click to Refresh the operations in the table.
The table on the left side shows the differences between the versions and what the resolution operation will be. To adjust the operation click in the Operation column for the object and select an operation from the drop-down menu.
- If the object or property exists in the model being merged but not in the model being merged into the options available are Add and Ignore.
- If the object or property exists in the model being merged into but not in the model being merged the options available are Keep, Delete, and Ignore.
- If the object or property exists in both the model being merged and the model being merged into the options available are Overwrite and Ignore.
- The tree on the right side allows you to choose what types of objects and properties will be merged using the check boxes next to each object type. To update the operations in the table after making changes click the Refresh button .
- When an object exists in one model but not the other it's not clear if it was added to one model or deleted from the other. To set the default handling of missing objects right click on the object type in the tree and select either When missing in source delete from target or When missing in source keep in target. To update the operations in the table click the Refresh button .
- When an object exists in one model but not the other it's not clear if it was added to one model or deleted from the other. To set the default handling of missing objects right click on the object type in the tree and select either When missing in source delete from target or When missing in source keep in target. To update the operations in the table click the Refresh button .
- To merge the models using the chosen settings, click OK.




