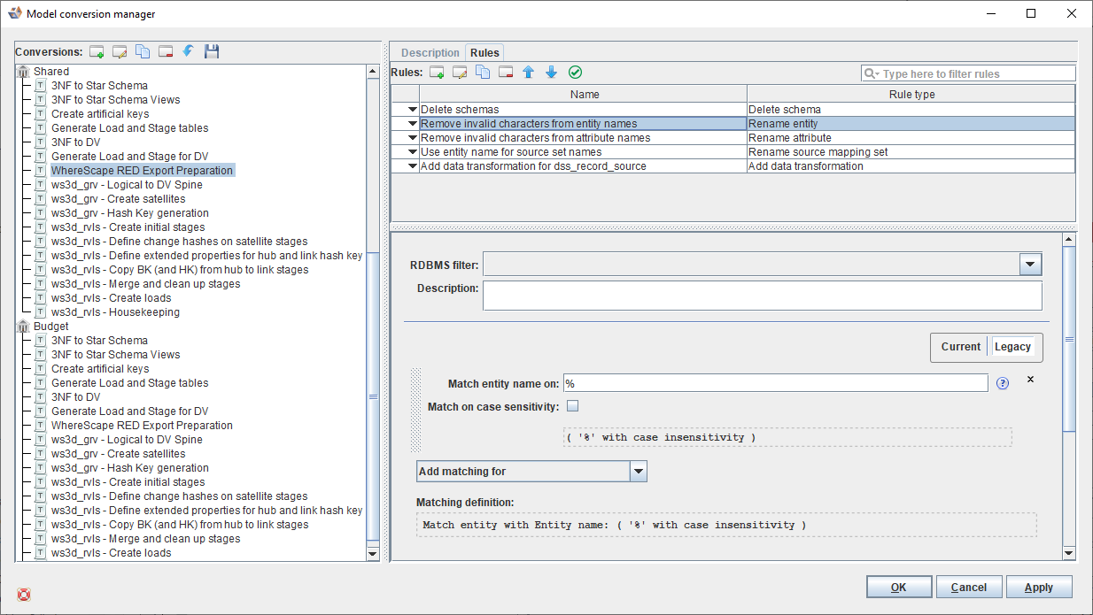
- Select a Model conversion from the left pane and then click in the Rules pane.
- Enter the model conversion rule Name and select a Rule type category from the list. You can filter the rule types, using the category drop-down or typing in the field. All Rule type categories are selected by default.
- Click OK to save. Refer to Model Conversion Rules for details.
Configuring a Rule
Use the options displayed on the right pane to configure a rule. Click Apply and then OK to save.
Note
Use the drop-down menu to the left of the rule Name to Enable, Disable or flag the rule for a Snapshot. Refer to Managing Model Conversions for details.
Note
If the rule should only be applied for specific RDBMS, select them in the RDBMS Filter drop-down menu. If nothing is selected, the rule is always applied when the model conversion is run.
It is useful to provide a description of the rule's behavior and purpose in the Description field for future reference.
Icons | Description |
|---|---|
Click to Add a conversion rule. | |
Click to Edit the selected conversion rule. | |
Click to make a Copy of the selected conversion rule. | |
Click to Delete the selected conversion rule. | |
Click to move the selected conversion rule Up. | |
Click to move the selected conversion rule Down. | |
Click to Validate the selected conversion rule. |



