If required, the shape of a join and direction can be changed.
To change the shape of a join:
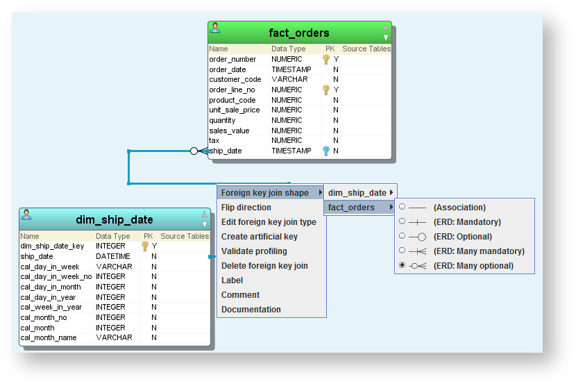
Right-clicking on the join and choosing Foreign key join shape. Then the required side of the join and the join shape can be selected from the sub-menu.
To change the direction of a join where multiple relations are shown as one link in the diagram:
- Right-click on the link and choose Foreign key join shape:
- From the Choose foreign key join dialog, select the relation from the drop-down list and click OK:
- From the Select foreign key join shapes, select the join shapes and click OK.



