To delete an existing source mapping:
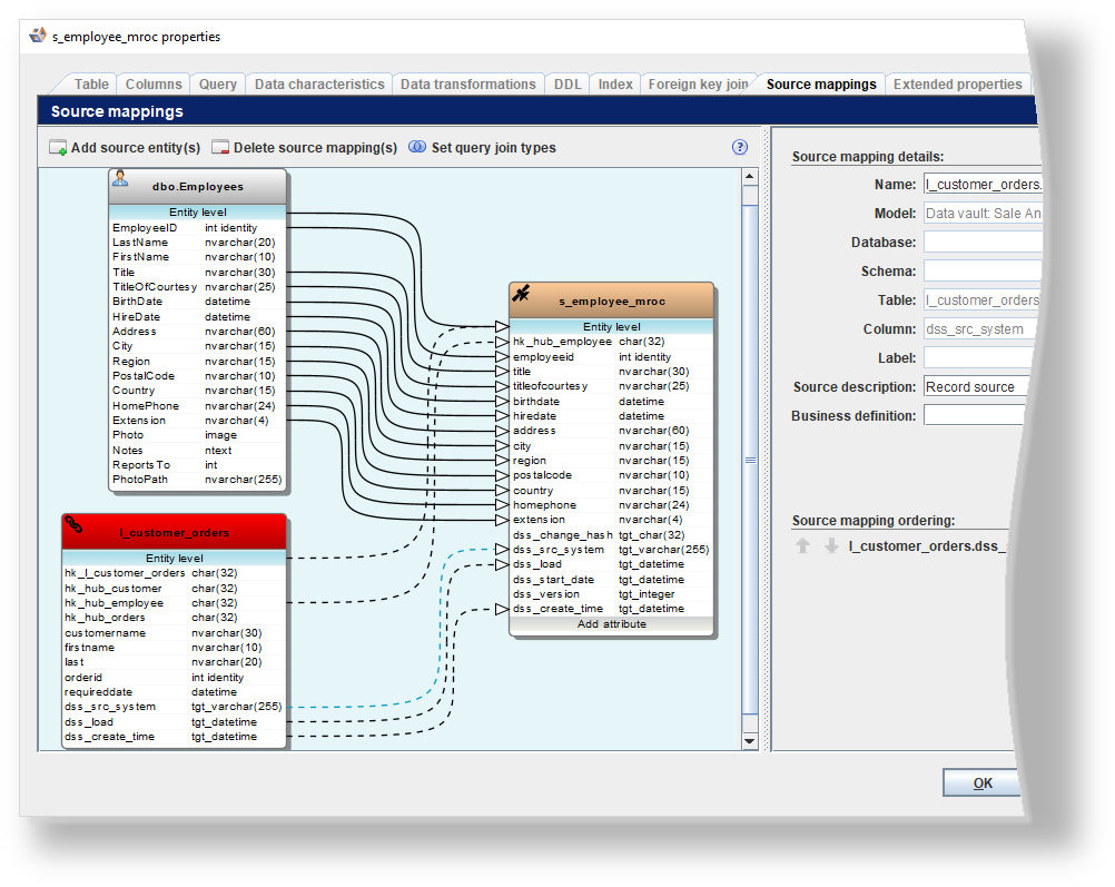
- Click on the line connecting the source entity with target entity (the line color changes when selected) and then click Delete source mapping(s)in the toolbar.
If you want to delete multiple source mappings, use the keyboard Ctrl or Shift key to select multiple lines from the diagram. - A confirmation dialog is displayed. Click Yes to proceed or No to cancel.
- Select the source entities or host files that you want to map to the selected target entity and then click OK.
Note
You can use the keyboard Ctrl or Shift key to select multiple items from the source tree.

