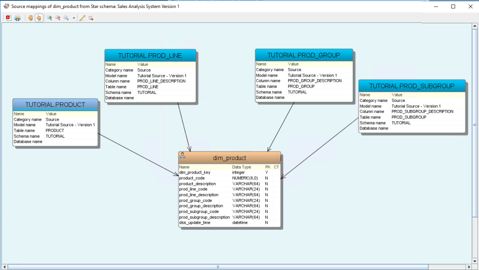
By tracing the sources of an entity, it becomes clear from which tables an entity is being derived. This can be visualized in a dependency graph and shows which tables a certain entity is depending and relying on for its content.
Tracing Sources can also be done for schemas and groups and in this case will show all tables within the diagram.
To trace the source of an entity, right-click on the entity and select Table>Trace table source:
A source tracking dialog is displayed.
Toolbar
| Icons | Description |
|---|---|
| Click to save the diagram in a separate location as PDF, PNG or SVG: | |
| Click to print the diagram. | |
| Click to pan across the diagram. | |
| Enables you to select objects in the diagram and resize them. | |
| Zoom in on the diagram. | |
| Zoom out on the diagram. | |
| Zoom. Click to select a zoom % from the drop-down list. | |
| Layout. | |
| Route foreign key joins. | |
| Overview tab | Click to view an overall perspective view of the diagram.
|
| Keys tab | Click to view the color legend. |

