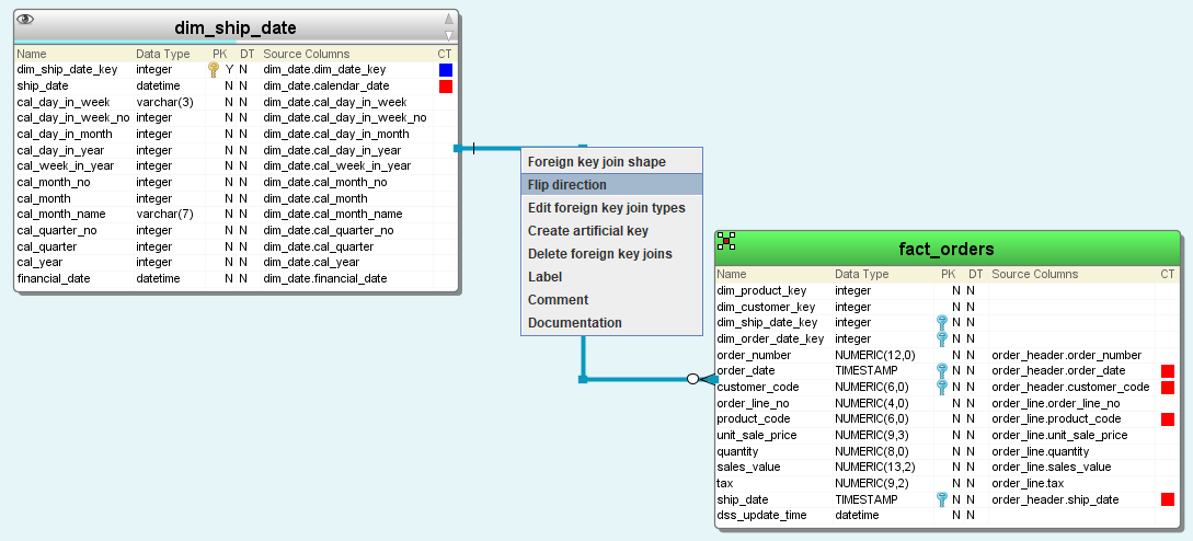
If the direction of a join is incorrect, it can be changed by right-clicking on the join and choosing Flip direction.
To change the direction of a join where multiple relations are shown as one link in the diagram...
- Right-click on the link and choose Flip direction:
- From the Choose foreign key join dialog, select the relation from the drop-down list and click OK:


