The Projects Browser functions as a navigational aid for AquaScript Project file management. Context-sensitive menus are accessible through right-clicking on items within it or keyboard shortcuts (ALT + DOWN ARROW). The Projects Browser can be separated or undocked as an individual window as part of the  Workspace and Docking Framework of Aqua Data Studio. It uses a tree to display mounted folder and file contents, allowing for rapid location of files. When the Projects Browser is in focus, typing the first few letters of a word selects matching files or directories. When mounted local files are part of a file repository in Source Control or Version Control, the update status of files and directories appear as status indicators: up to date (green circle with a checkmark), out of date (red exclamation point), conflicted (gold triangle with exclamation point), or unversioned (empty circle).  For more on Aqua Data Studio's version control client, and the Repository Browser, see Version Control in Aqua Data Studio.

To quickly find a file or directory in the Projects Browser, bring the Projects Browser into focus, then begin typing. The folder or file with the associated name will select as you type. To search for wildcards, begin by typing *. For a more advanced search, use the File Search feature. The Explore right-click context menu item, when used on an item in the Projects Browser, launches the operating system's navigation directly to the selected item.

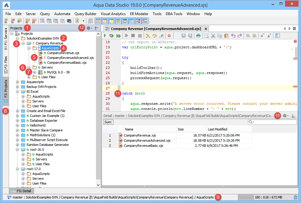
Below is an explanation of the various elements of the Projects Browser within the screenshot. For more on what AquaScripts are and what they can do, see the AquaScript and AquaProject section.

  1. Projects Browser Panel Bar: This panel shows projects within a collapsible tree. The panel title can be clicked to see various docking options that control how Aqua Data Studio’s interface is displayed.
  2. Folder: This icon represents a mount of the local file system.
  3. Project - Company Revenue (out of date with version control repository): This icon represents a Project that is out of date with the remote version control repository. Projects are indicated by blue folder icons.
  4. Company Revenue Project - AquaScripts Folder (out of date with version control repository): This icon represents an AquaScripts directory in the local file system that is out of date with the remote version control repository.
  5. AquaScript .xjs file (out of date with version control repository): This icon represents an AquaScript in the local file system that is out of date with the remote version control repository.
  6. Company Revenue Project - Servers Folder (up to date with version control repository): This folder contains the servers associated with the Company Revenue Project.
  7. Server: This icon represents a database connection "MySQL 6.0 - 38" for use in the Company Revenue Project.
  8. Projects Tab: Click to open the Projects panel. 
  9. Full Path: This displays the Project name and its full path within the file system.
  10. Details Pane: When opened, this panel shows information on the current item in focus in the Projects Browser.  It lists the contents in a sortable, quick filterable list.
  11. The AquaScript Editor: This is where AquaScripts (.xjs files) are edited when opened from the Projects Browser.
  12. Docking Options and Hiding Panel Buttons displays various docking options.  hides the visible panel. 



  • No labels