The Entity Relationship (ER) Diagram Generator helps users achieve a better understanding of their database schema by displaying the structure in a graphical format. The ER Diagram Generator uses the fully-featured Entity Relationship (ER) Modeler to create saveable, editable and exportable .xed diagrams that can be shared as part of a version control repository.
See the full documentation on the Entity Relationship Modeler here for more on how to forward and reverse engineer database, migrate database and export for ERWin and Visio. Below are instructions on how to launch the ER Diagram Generator from the Main Appliction Menubar and the Schema Browser.
1. Launch the ER Diagram Generator dialog by Selecting ER Modeler->Generate from the Menu Bar or Selecting Tools->ER Diagram Generator from the right-click pop-up menu on a database object in the Schema Browser.
2. In the ER Diagram Generator dialog select a Database and Schema (or All Schemas). In the left panel, select one or more of the Object Types to be diagramed (Tables, Views or Both). Click the green check button to select all and the red X button to deselect all. All objects matching the selected schema and object types will appear in the right panel. Select one or more objects to be diagramed
3. Click Next to generate the diagram. The Status Tab will display with information on the diagram's creation including elapsed time, time remaining and number of objects diagrammed.
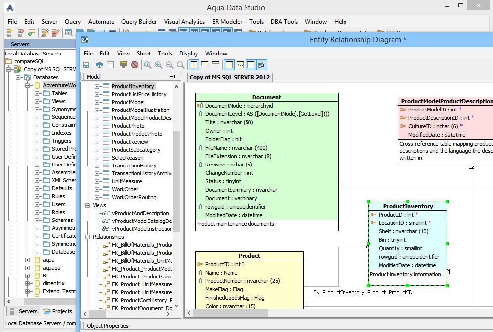
Once the diagram is generated, the ER Modeler will open and display the new diagram. All of the table entity objects created can be edited, repositioned and exported. See the ER Modeler section for the full details on its capabilities and features.


