Version Control - Subversion (SVN)
Before Aqua Data Studio's Subversion (SVN) client can be used, there must first be a remote Subversion file repository for it to communicate with and a local mount created in the Files Browser for the local client repository. If there is no mount currently listed in the Files Browser, right-clicking and choosing Checkout Project will generate a local mount to place the checkout in. For an explanation of how the Files Browser displays version control status, see the screenshot and discussion in the Files Browser page within the Workspace and Docking Framework section.
In the Schema Browser, a mounted scripts directory can be a part of a remote source control repository. Right-clicking on a mounted scripts directory allows configuring it for use in a version control repository beginning with step 3 in the "How to mount a Version Control repository" section below.
Aqua Data Studio allows the use of Subversion Workspace Format version 1.6 for the local repository, or version 1.5 (the default). These settings are available under File > Options > Version Control.
How to mount a Version Control repository
- Outside of ADS, create or find a directory for use with CVS or Subversion. This will become your client repository.
- Within ADS, mount the directory from within the Scripts pane by right-clicking and selecting Mount Directory.
- Right-click on the directory within the Scripts pane and select Version Control > Configure from the drop-down.
- Input the correct settings for your Version Control server. If "Checkout Module" is selected, the module will update immediately.
How to Commit changes
- Within the Scripts pane, right-click on the client repository, select Version Control. and select Commit.
- A window appears with a listing of all of the files within the client repository which includes the location, file extension, and status within version control. Check all of the files you wish to commit to the Version Control server.
- You have the option of displaying unversioned files by marking a check box "Show unversioned files". By default, unversioned files are not selected for committing.
- It is also possible to "uncheck" and "check" items highlighted in the Commit Dialog with a right-click in the listing of files.
- In the space at the bottom of the window, you may enter comments on this version.
- When you have selected the files to commit and entered your comments, click OK to commit the changes.
How to update a Version Control file or repository
Within the scripts pane, right-click on a repository, directory, or file and select Update. This will retrieve the latest version from the remote repository.
How to add a file to Version Control
Within the scripts pane, left-click on a file, files, or directory to select, then right-click to select Add. This will include the selection in the repository for versioning.
How to delete a file in Version Control
Within the scripts pane, left-click on a file, files, or directory to select, then right-click and navigate to Version Control to select Delete. This will delete the selection from the repository. Within the Repository Browser, right-clicking on an item and selecting Delete functions the same way.
How to revert a file in Version Control
Within the scripts pane, left-click on a file, files, or directory to select, then right-click and navigate to Version Control to select Revert. This will revert the selection in the repository.
How to Show History in Version Control
Within the scripts pane, left-click on a file, files, or directory to select, then right-click and navigate to Version Control to select Show History... This will display the Version Control history of the selection in the repository. Within the Repository Browser, expanding the tree to select the file or directory you wish to view the history on, then left-clicking it brings up its history in the History Table. The history displayed in the Repository Browser and the history displayed when selecting Version Control->Show History work similarly.
Show History Dialog (window)
Right-clicking on a versioned item in the Files Browser gives direct access to show the history of that item. The resulting Show History dialog provides a list of all of the version control actions on a file or directory and the revision's contained files. By default, the Show History Dialog only shows the most recent changes. If the "Show Complete History" option is enabled, all of the actions taken since the creation of the repository will be listed. Each action can be inspected in a table with columns for Revision, Author, Date, Changes, and Comments. Two items in this history can be selected and compared to show the differences in actions and content over time. An item in the history can also be selected to "show changes" in the file as a comparison to its previous revision. Once a revision is identified within the History, right-clicking on it also allows checkout of that specific revision or revert to that specific revision. At the bottom of the Show History is an area displaying affected paths of a revision, with an option for hiding unrelated changed paths.
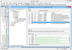
SVN Repository Browser
The Subversion (SVN) Repository Browser is a convenient way to view all of the contents of a repository, even when no working copies have been mounted locally. While the Repository Browser shows details on item history, it does not show the status of local working versions. It is more for exploring the remote repository and its contents than managing the local versions of files.
To Launch the Repository Browser, right-click on an item in the Files Browser and select Version Control -> Browse Repository. A window appears with the URL to the repository in its title. An expandable tree view appears on the left and history for the selected items in the tree appears on the right.
The Subversion (SVN) Repository Browser points to the repository root when launched and offers an in-depth, explorable view of all of the files in a repository without requiring a local version of its content. The repository is displayed as a tree where action can be taken on individual items, or they can simply be viewed. The History table within the Repository Browser allows opening and comparing individual items by way of a popup menu. Tree content is obtained with a background thread so that Aqua Data Studio’s other tools can be used while information from the repository is being retrieved. In the Affected Paths display, unrelated changed paths can be hidden.
Inside the tree, right-clicking on items allows checkout, new remote folder, rename, move, branch, delete, copy URL, and refresh. The Browse Repository menu item invokes the browser, pointing to the repository root, showing a tree, history table, and a "show complete history" checkbox for viewing the complete history of items in the repository. Clicking on an item in the history table can also show affected paths when it is enabled.
Repository Browser Tree popup menu
Right-clicking within the repository browser launches a menu with checkout, new remote folder, rename, move, branch, delete, copy URL, and refresh menu options.
Repository Browser History Table and popup menu
The Repository Browser History contains much of the functionality of the Show History Dialog mentioned above. Clicking on items within the Repository Browser History Table brings up menu options for show changes, compare, open, compare with revision, compare repository revisions. The history content is obtained in a background thread, allowing Aqua Data Studio's other operations to continue uninterrupted.
Additional Subversion features
- Properties Dialog which allows a user to view configuration settings and change them includes an option to check out the module after the change.
- Cleanup allows the user to search working copies and run any leftover logs, removing working copy locks in the process. Cleanup should be used if Subversion ever tells you that some part of the working copy is "locked."
- An option to disconnect from the Subversion server.
- Option to relocate the repository server location in the event that your IP/URL changes and you want to point your local repository to the new working location.
![]()
Version Control - Subversion -
Configuration
![]()
Version Control - Subversion -
Mounted Scripts - Commit
![]()
Version Control - Commit -
Check/Uncheck Selected
![]()
Version Control - Subversion -
Mounted Scripts - History
![]()
Version Control - Subversion -
History Compare
![]()
Version Control - Subversion -
History - Show Changes
![]()
Version Control - Subversion -
Mounted Scripts - Compare
![]()
Version Control - Subversion -
Database Connection -
Mounted Scripts - Menu
![]()
Version Control -
SVN Repository Browser
