Derived Tables are in-memory tables you can create by combining columns and/or expressions from one or more tables and are treated just like a native database table in the Diagram and SQL Panes. There are a few methods of creating Derived Tables.

  • You can right-click within the Diagram Pane and select [Create Derived Table]
  • You can left-click the menu triangle (or right-click) on a tab at the bottom of the Diagram Pane and choose [New > Derived Table]
  • You can choose [Worksheet > New > Derived Table]

Each Derived Table receives its own Worksheet tab.

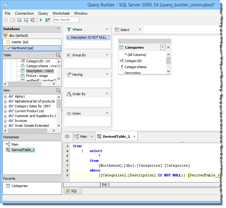
Construct your Derived Table within its Worksheet by dragging table columns, views, and aliases into decks or JOINs as you would in the Main Query.

To see the Derived Table Entity in the Main Query, click on your Main Query's tab. Derived Tables display a unique icon on their left side to allow you to distinguish them from other items in the decks, Diagram Pane, and Worksheet Tabs.

You can then use this Derived Table just as you would a native table you dragged into the Diagram Pane from the Data Pane.



  • No labels