Creating a New ER Model Manually
Below is a step-by-step demonstration of an ER Model being created with tables, relationships, constraints, and indexes. The model is then used to generate the DDL for importing into a database.
Create an ER Model and Add a Table
| 1. Select New Model | 2. Select Vendor | 3. Create New Table | 4. Double click Table | 5. Set Table Properties | 6. Table Added | 7. Add More Tables |
Create Relationships
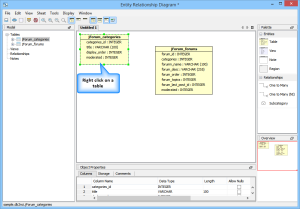
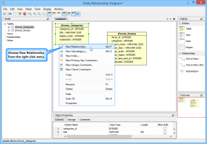
| 8. New Table Added | 9. Right-click on Table | 10. Select New Relationship | 11. Set Relationship Properties | 12. Relationship added | 13. Right-click Constraints | 14. Enter Constraints Properties |
Create Primary Key Constraints, Indexes and Generate a Script from the Model
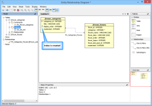
| 15. New Primary Key added | 16. Right-click Indexes | 17. Enter Index Properties | 18. Index is created | 19. More Relationships Constraints, Indexes & Tables | 20. Select Generate Script | 21. Select Schemas |
View the Script Generation Status, View the script and further modify the diagram
| 22. Specify Script Name | 23. Script Generation Status | 24. Generated SQL Script | 25. Diagram Region added |
Generating an ER Model through the Schema Browser
If a database were to be imported, the beginning steps (steps 1 - step 10) above would be skipped as all of the table properties, datatypes, and columns would be generated during the database import. If a database were to be right-clicked in the schema browser, there would be no need to manually select the database and version in step 2 above.
Below, a model is generated in 3 steps using the "ER Diagram Generator" beginning with a database that already exists in the schema browser.
A Model Generated from the Schema Browser "ER Diagram Generator"
| 1. Right-Click Choose "ER Diagram Generator" | 2. Select Schema Objects | 3. View Status | 4. Diagram Generated |