Oracle DBA Tools - Storage Manager Provides manageability of the Oracle tablespaces and datafiles. Allowing a user to visualize and maintained storage. Including object and file IO statistics. | |
Toolbar Operations - Depending on the Tab selected, there are different Toolbar Operations available. Available Operations for Tree tab Available Operations for Tablespaces tab Available Operations for Datafiles tab Available Operations for Objects tab Available Operations for Fragmentation tab Available Operations for File IO Stats tab Available Operations for Object IO Stats tab | |
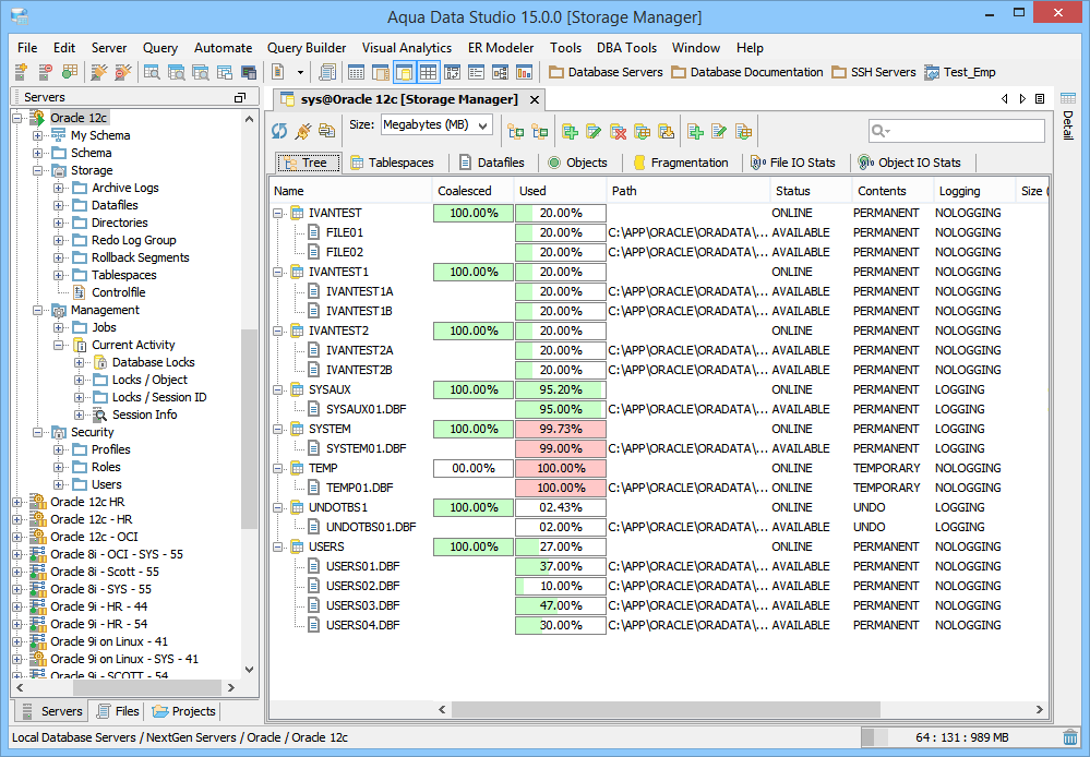
| Tree Tab - Displays hierarchically the tablespaces and datafiles. Name: Name of the tablespace or datafile Path: Path of the datafile Status: Tablespace status {ONLINE, OFFLINE, READ ONLY} Contents: Tablespace contents {UNDO, PERMANENT, TEMPORARY} Logging: Default logging status {LOGGING, NOLOGGING} Size: Total allocated space for the tablespace or datafile User: Total space available for data in the tablespace or datafile Free: Total space available in tablespace or datafile Used (Percent): Percentage of space used in tablespace or datafile Coalesced: Percentage of space coalesced in tablespace | |
| Tablespaces Tab - Provides a list of tablespaces and detailed information on each tablespace. Name: Name of the tablespace Status: Tablespace status {ONLINE, OFFLINE, READ ONLY} Extent Management: Indicates whether the extents in the tablespace are dictionary managed (DICTIONARY) or locally managed (LOCAL) Contents: Tablespace contents {UNDO, PERMANENT, TEMPORARY} Logging: Default logging status {LOGGING, NOLOGGING} Size: Total allocated space for the tablespace Free: Total space available in tablespace Used (percent): Percentage of space used in tablespace Coalesced: Percentage of space coalesced in tablespace Initial Ext: Initial extent size Next Ext: Incremental extent size Min Ext: Minimum number of extents Max Ext: Maximum number of extents PCT Increase: Percent increase for extent size | |
| Datafiles Tab - Provides a list datafiles and detailed information on each datafile. Name: Name of the database file Path: Filesystem path of the database file Tablespace: Name of the tablespace Status: Database file status {AVAILABLE or INVALID} Contents: Datafile contents {UNDO, PERMANENT, TEMPORARY} Logging: Default logging status {LOGGING, NOLOGGING} Size: Total allocated space for the datafile Free: Total space available in datafile Used (percent): Percentage of space used in datafile Auto extent: Whether the datafile auto extends file size Increment by: Increment size for auto extent Max Size: Maximum extendable size | |
Objects Tab - Provides a complete list of objects stored in a specified tablespace. Type = Table Table Name: Name of the database object
| |
| Fragmentation Tab - Displays fragmentation information on tablespaces in the database. Tablespace: Name of the tablespace Total blocks: Total available blocks Empty blocks: Empty blocks Total # Extents: Total number of extents Largest: Largest available block size Smallest: Smallest available block size Average: Average size of available blocks | |
| File IO Stats Tab - Displays read and write performance statistics on the datafiles for the database tablespaces. Tablespace: Name of the tablespace Filename: Name of the datafile Path: Name of the datafile path Phy Reads: Number of physical reads done Phy Blk Reads: Number of physical blocks read Read Pct: Percent of reads of all reads on all tablespaces Phy Writes: Number of times DBWR is requried to write Phy Blk Writes: Number of blocks written to disk Write Pct: Percent of writes of all writes on all tablespaces Avg IO Time: Average time spent on I/O, if TIMED_STATISTICS parameter is true | |
| Object IO Stats Tab - Displays IO statistics for objects in the database. Owner: Name of object owner Object Name: Name of object Object Type: Objec type IO Cost: Sum of the I/O costs of operations as estimated by the optimizer’s cost-based approach. Total Size: Sum of the number of bytes produced by operations estimated by the cost-based optimizer. | |
