MS SQL DBA Tools - Session Manager | |
Toolbar Operations - Depending on the Tab selected, there are different Toolbar Operations available. Available Operations for Sessions tab Available Operations for Session Stats tab Available Operations for Locks tab | |
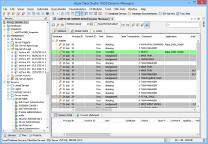
Sessions Tab - Provides a list of sessions currently held by the MS SQL server, as a tree view | |
| Sessions Tab - Session Detail - Provides detailed information on the currently selected session | |
Sessions Stats Tab - Provides a list of sessions currently held by the MS SQL server | |
Locks Tab - Provides a list of Transaction, DML and PL/SQL locks currently held by the server, as a tree view | |
