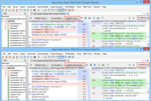
The File Compare Tool provides a method of depicting differences in the content between two text-based files. All comparisons are displayed in the File Compare Results tab.

Contents

Launch the File Compare Tool

To compare two files 

  • Multi-select individual files in the Files  Browser from mounted directories. The File Compare Results tab is displayed.
  • Alternatively, from the Aqua Data Studio menu bar > Tools > Compare Tools > File Compare > and then from the File/Directory Compare Tool dialog, browse the files. If the File Compare Tool is launched from the Tools menu, it is possible to choose files that are not listed in the Files Browser but are available to the operating system. It is also possible to drag items into the application from the operating system and drop them off on the File Compare Tool file selection window.

The File Compare Tool keeps the last files selected when the application is restarted and the File Compare Tool is relaunched. When the comparison is being performed, it runs in a background thread so that other operations in Aqua Data Studio can be performed.

Comparison Result

The results of a comparison display as a split-pane and connecting splines for identifying where the deletions, changes, and additions occur. Each file in comparison takes up half of the comparison results window. At the top right side of the window, view the total number of differences discovered. Comparisons show the character differences in a modified line with bolding and background color highlights indicate modified blocks. If the files are not identical, the differences are highlighted by default in pink (deleted), purple (changed), or green (added). You can change the colors for the difference highlighting from the Options dialog.

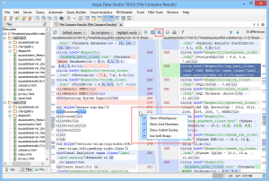
Toolbar Actions

This table describes the Toolbar actions in the File Compare Results tab.

IconDescription
Refresh the content of the files. 

View files side-by-side (Default viewer) or in a single panel (Unified viewer).

Define how the difference engine should treat white spaces in the text and controls case-sensitive behavior.

  • Do not ignore: Performs a case-sensitive comparison and does not trim occurrence of whitespaces and empty lines.
  • Ignore case: Performs a case insensitive comparison. 
  • Trim whitespaces: Trims the trailing and leading whitespaces. 
  • Trim whitespaces and ignore case: Trims the trailing and leading whitespaces and performs a case insensitive comparison. 
  • Ignore whitespaces: Ignores whitespaces. 
  • Ignore whitespaces and empty lines: Performs a case-insensitive comparison and ignores occurrence of whitespaces.

    This option is not available when you view files in the Unified viewer.

  • Ignore whitespaces , empty lines, ignore case: Performs a case-insensitive comparison and ignores occurrence of whitespaces and empty lines.

Lets you specify how the difference engine calculates and highlights granularity differences.
 

  • Do not highlight: Does not highlight the differences.

    This option is not available when you view files in the Unified viewer.

  • Highlight lines: Highlights the lines containing differences. 
  • Highlight words: Highlights the words in the line containing differences. 
  • Highlight split changes: Splits and highlights differences in a paragraph.
    For example, if the Comparison Result Window shows 35 differences, then after split changes, the Comparison Result Window shows 53 differences.

Manage a larger amount of code within one window by collapsing all unchanged code fragments in both files. It’s easy to view the collapsed code in a tooltip, on mouse-hover.

Synchronize scrolling provides users the flexibility to control the scrolling of both 
panes simultaneously or individually.

Show or hide line numbers, indentation guides, white spaces, and soft wraps. The same options are available as right-click options on the Annotation bar.

  • Show Whitespaces: Displays an arrow when it finds a Tab and displays a period when it finds a space character in the script.
  • Show Line Numbers: Displays a line number for each line in the script.
  • Show Indent Guides: Displays indent levels in the script.
  • Use Soft Wraps: Wraps longer lines exceeding the pane to the next line.
Save the comparison result as HTML.
Preview the saved comparison result in the HTML format.
Open the Help topic associated with File Compare.
View the previous difference.
View the next difference.

Keyboard Shortcuts

ShortcutsDescription
F7Move to the next difference.
Shift+F7Move to the previous difference.
CTRL /Command+Shift+”-”Collapse unchanged fragments.
CTRL /Command+Shift+”+”Expand unchanged fragments.
CTRL /Command+TabShift from the left pane to the right pane.
CTRL /Command+Shift+TabShift between the current position and the previously selected position of opposite pane.

Find

For each pane, you can find specific text by using various toolbar options and keyboard shortcut keys. To invoke the Find toolbar, click anywhere in the pane and then press CTRL/Command+F. 

  • When you insert a string in the text box, the find operation immediately highlights every occurrence of the searched string in the current pane. To navigate between occurrences, use toggle icons (,), shortcut keys; F3 (next occurrence) or SHIFT+F3 (previous occurrence).
  • Additionally, you can:
    • Set the search criterion such as the use of regular expressions, case-sensitive, and complete text match. 
    • Add, delete, select/unselect all occurrences from the find operation by using toggle buttons (,,).
    • View the count of the found occurrences in the upper-right corner of the toolbar.

Save Comparison Results as HTML

You can save the comparison result as HTML for viewing later or for sharing with others. Click  (Save As HTML) and provide the file destination and font selection. You can choose whether to open the exported file immediately after the export process completes. If you click  (Preview in Browser) without saving the file then you are prompted to save the file before launching a web browser. If the comparison has already been saved, then File Compare displays the result in a web browser.

Content Size > Code Completion (Exceeds 20000 K)

Code Completion and Code Insight features will be disabled when the content size exceeds the code completion limit. The default value for code completion is 20,000 K. This can be changed in File > Options > General > Maximum content size for code completion (K). For more information, see Configure Maximum Content Size.

Feature DisabledDescription
Show Indent Guides

Vertical indent guides will not appear in the code. This option will not be displayed in the right-click action on the Annotation Bar.

Highlight Matching BracketsHighlighting for matching brackets will be disabled.
  • No labels