The Copy Compare Tool provides users a method of depicting differences in the content of the clipboard history. All comparisons are displayed in the Copy Compare Results tab.
Contents
Launch the Copy History Compare Tool
To compare two items copied to the clipboard history
- Launch the Copy Compare Tool from Aqua Data Studio menu bar > Tools > Compare > Copy Compare and then from the Select Items To Compare dialog choose two items out of the list in the top panel. The lower panel displays the full contents of the selected item from the copy clipboard.
- Alternatively, launch the Copy History Compare Tool from within the SQL History and SQL Archive tool. This allows comparison of the contents of queries stored in the SQL History and SQL Archive. Select two items with CTRL/Command+Click enables the comparison with the button to the left of the "Max History".
When the comparison is being performed it runs in a background thread so other operations in Aqua Data Studio can be performed.
Comparison Result
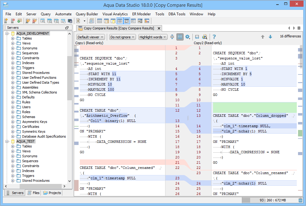
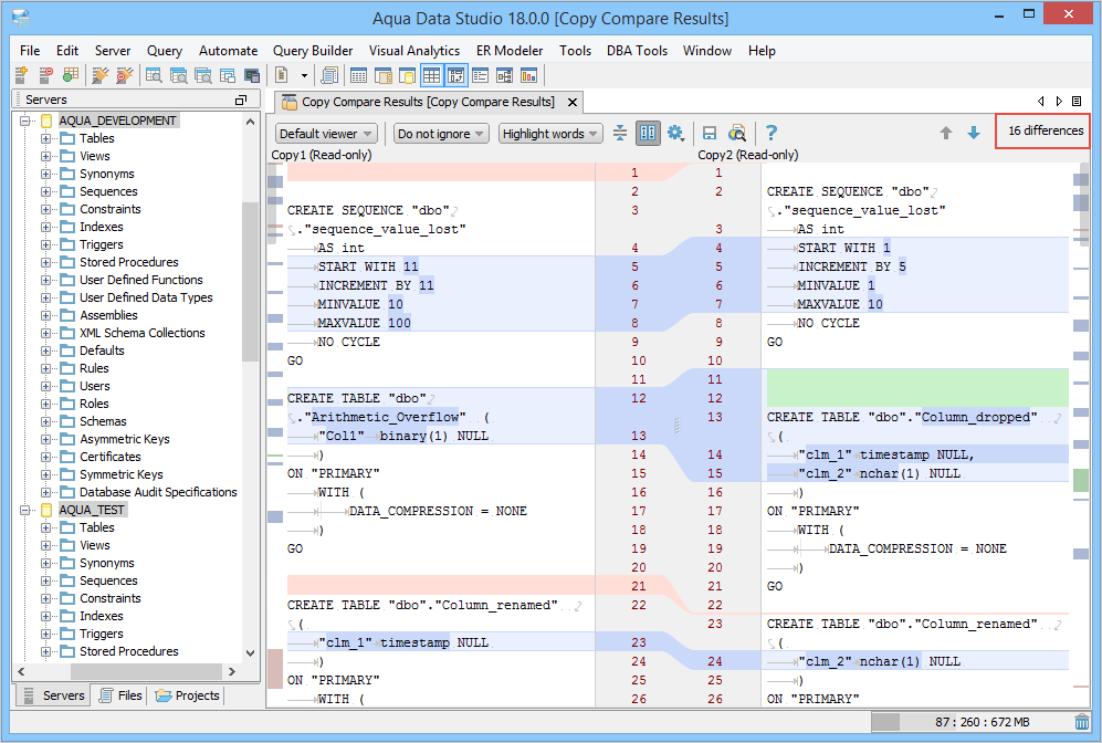
The results of a comparison display as a split-pane and connecting splines for identifying where the deletions, changes and additions occur. Each file in a comparison takes up half of the comparison results window. At the top right-side of the window, view the total number of differences discovered. Comparisons show the character differences in a modified line with bolding and background color highlights indicate modified blocks. If the files are not identical, the differences are highlighted by default in pink (deleted), purple (changed) or green (added). You can change the colors for the difference highlighting from the Options dialog.
Toolbar Actions
This table describes the Toolbar actions in the Copy Compare Results tab.
| Icon | Description |
|---|---|
View files side-by-side (Default viewer) or in a single panel (Unified viewer). | |
Define how the difference engine should treat white spaces in the text and controls case-sensitive behavior.
| |
Lets you specify how the difference engine calculates and highlights granularity differences.
For example, if the Comparison Result Window shows 16 differences, then after split changes, the Comparison Result Window shows 26 differences. | |
Manage a larger amount of code within one window by collapsing all unchanged code fragments in both files. It’s easy to view the collapsed code in a tooltip, on mouse-hover. | |
Synchronize scrolling provides users the flexibility to control the scrolling of both panes simultaneously or individually. | |
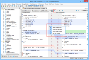
Show or hide line numbers, indentation guides, white spaces, and soft wraps. The same options are available as right-click options on the Annotation bar.
| |
| Preview the saved comparison result in the HTML format. | |
| Open the Help topic associated with Copy Compare. | |
| View the previous difference. | |
| View the next difference. |
Keyboard Shortcuts
| Shortcuts | Description |
|---|---|
| F7 | Move to the next difference. |
| Shift+F7 | Move to the previous difference. |
| CTRL/Command+Shift+”-” | Collapse unchanged fragments. |
| CTRL/Command+Shift+”+” | Expand unchanged fragments. |
Find
For each pane, you can find specific text by using various toolbar options and keyboard shortcut keys. To invoke the Find toolbar, click anywhere in the pane and then press CTRL/Command+F.
- When you insert a string in the text box, the find operation immediately highlights every occurrence of the searched string in the current pane. To navigate between occurrences, use toggle icons (,), shortcut keys; F3 (next occurrence) or SHIFT+F3 (previous occurrence).
- Additionally, you can:
- Set the search criterion such as the use of regular expressions, case-sensitive, and complete text match.
- Add, delete, select/unselect all occurrences from the find operation by using toggle buttons (,,).
- View the count of the found occurrences in the upper-right corner of the toolbar.
Save Comparison Results as HTML
You can save the comparison result as HTML for viewing later or for sharing with others. Click (Save As HTML) and provide the file destination and font selection. You can choose whether to open the exported file immediately after the export process completes. If you click (Preview in Browser) without saving the file then you are prompted to save the file before launching a web browser. If the comparison has already been saved, then Copy Compare displays the result in a web browser.






