The following describes the steps for generating update procedures via a template.

Hub table

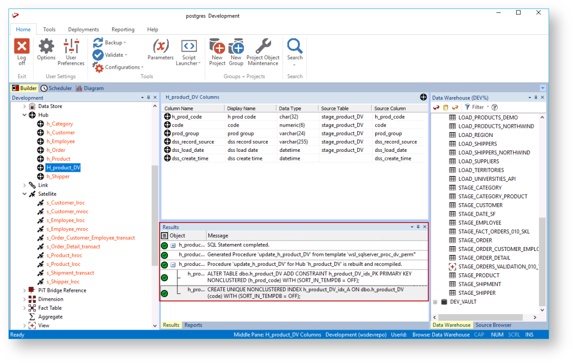
After successfully defining and creating the Hub table, you can generate the update procedure via a template to populate the table. 

  1. Click the Rebuild button in the table Properties screen to launch the procedure generation Wizard to populate the table.

    RED displays the name of the previously used update procedure template by default, below the Update Procedure drop-down.

  2. On the Processing tab of Table Update Build Options screen, select the template to use from the Template drop-down or use the previous update procedure template.

  3. Click OK to proceed with the procedure generation. The Results pane displays confirmation that the procedure was generated.

  4. Right-click the Hub table in the left pane, under the Hub objects list, and select Code > View update from the context menu to view the contents of the update procedure generated.

  5. Right-click the Hub table in the left pane and select Execute Update Procedure from the context menu to run the procedure. The Results pane displays the number of records created.

Link and Satellite Tables

Follow the same steps described above to create and execute the update procedures for the Link and Satellite tables, via a template to populate the tables. 

The following describes the steps for generating update procedures via a template.


  • No labels