After successfully creating and populating the Data Vault Stage table, you can now create the Hub, Link, and Satellite tables. The Hub, Link, and Change hash keys information stored in the Data Vault Stage table is used by the Wizard for building these Data Vault objects. 

Creating the Hub table

The following describes the steps for creating a Hub table:

  1. Browse to the Data Warehouse connection (click Browse >Data Warehouse) to create the Hub table.
  2. Double-click the Hub object group in the left pane, the middle pane displays a list of existing Hub tables.
  3. Click the source Data Vault Stage table from the right pane and drag it to the middle pane.
  4. The Hub table creation Wizard appears and prompts you to select the Hash Keys to use from the Available Columns pane. The columns that comprise the selected Hash Key are displayed under the Selected Columns pane—these are the columns that will be populated by the Wizard in the new Hub table.  

  5. Select the Hash Keys you want to use from the Available Columns pane to see the columns that will be included in your Hub table under the Selected Columns pane. Click OK to continue.

    In addition to the Hash Keys, you have the option to use attribute columns to create the Hub table. Select the Show attribute columns check box below the Available Columns pane to display and select the attribute columns that will be populated by the Wizard in the new Hub table.

  6. The Add a New Metadata Object screen appears and classifies the new object as a Hub table. It provides a default name based on the source Data Vault Stage table name. Accept the name or enter a new name for the Hub table and click ADD to continue.

  7. Click OK in the Table Properties screen to finish defining the metadata for the Hub table. The new Hub table is added to the Hub objects list in the left pane and the columns included in the table are listed in the middle pane.

  8. Right-click the new Hub table you defined in the left pane and select Create (ReCreate) from the context menu to create the table. The Results pane displays confirmation that the Hub table was successfully created.

    After the new Hub table is defined and created, clicking the Rebuild button in the table Properties screen launches the Wizard for generating the update procedure to populate the table. This Wizard utilizes a template to create the procedure.

    The detailed steps for using this Wizard are described in Generating Update Procedures for the Hub, Link, and Satellite Tables.

    Once you have run the generated update procedures, you can view the generated Hub Hash keys, by right-clicking the new Hub table you created in the left pane and then selecting Display Data from the context menu:

Creating the Link table

The steps for creating the Link table is similar to the steps used in creating the Hub table:

  1. Browse to the Data Warehouse connection to create the Link table.
  2. Double-click the Link object group in the left pane, the middle pane displays a list of existing Link tables.
  3. Click the source Data Vault Stage table from the right pane and drag it to the middle pane.
  4. The Link table creation Wizard appears and prompts you to select the Hash Key to use from the Available Columns pane. The columns that comprise the selected Hash Key are displayed under the Selected Columns pane—these are the columns that will be populated by the Wizard in the new Link table.  

  5. Select the Hash Key you want to use from the Available Columns pane to see the columns that will be included in your Link table under the Selected Columns pane. Click OK to continue.

    In addition to the Hash Keys, you have the option to use attribute columns to create the Link table. Select the Show attribute columns check box below the Available Columns pane to display and select the attribute columns that will be populated by the Wizard in the new Link table.



  6. The Add a New Metadata Object screen appears and classifies the new object as a Link table. It provides a default name based on the source Data Vault Stage table name.  Accept the name or enter a new name for the Link table and click ADD to continue.

  7. Click OK in the table Properties screen to finish defining the metadata for the Link table. The new Link table is added to the Link objects list in the left pane and the columns included in the table are listed in the middle pane.

  8. Right-click the new Link table you defined in the left pane and select Create (ReCreate) from the context menu to create the table. The Results pane displays confirmation that the Link table was successfully created.

    After the new Link table is defined and created, clicking the Rebuild button in the table Properties screen launches the Wizard for generating the update procedure to populate the table. This Wizard utilizes a template to create the procedure.

    The detailed steps for using this Wizard are described in Generating Update Procedures for the Hub, Link, and Satellite Tables.

    Once you have run the generated update procedures, you can view the generated Link Hash keys, by right-clicking the new Link table you created in the left pane and then selecting Display Data from the context menu:

Creating the Satellite table

The following describes the steps for creating a Satellite table:

  1. Browse to the Data Warehouse connection to create the Satellite tables.
  2. Double-click the Satellite object group in the left pane, the middle pane displays a list of existing Satellite tables.
  3. Click the source Data Vault Stage table from the right pane and drag it to the middle pane.
  4. The Satellite table creation Wizard appears and prompts you to select the Hash Key to use from the Available Hash Keys pane. The columns that comprise the selected Hash Key are displayed under the Selected Columns pane—these are the columns that will be populated by the Wizard in the new Satellite table.  

    The ‘MAS Key: ma_sequence_key'or 'MAS Key: natural_key_name' under the Available Column Change Hash Key shows that a Multi-Active Sequence or Natural Key is linked to a change hash key.


  5. Select the Hash Key you want to use from the Available Hash Keys pane to see the columns that will be included in your Satellite table under the Selected Columns pane. Click OK to continue.
    1. In addition to the Hash Keys, you have the option to use attribute columns to create the Satellite table. Select the Show attribute columns check box below the Available Columns pane to display and select the attribute columns that will be populated by the Wizard in the new Satellite table.
    2. Selecting the Include hub/link key source columns check box will include the hub hash key source column when the Satellite table is created.

  6. The Add a New Metadata Object screen appears and classifies the new object as a Satellite table. It provides a default name based on the source Data Vault Stage table name.  Accept the name or enter a new name for the Satellite table and click ADD to continue.

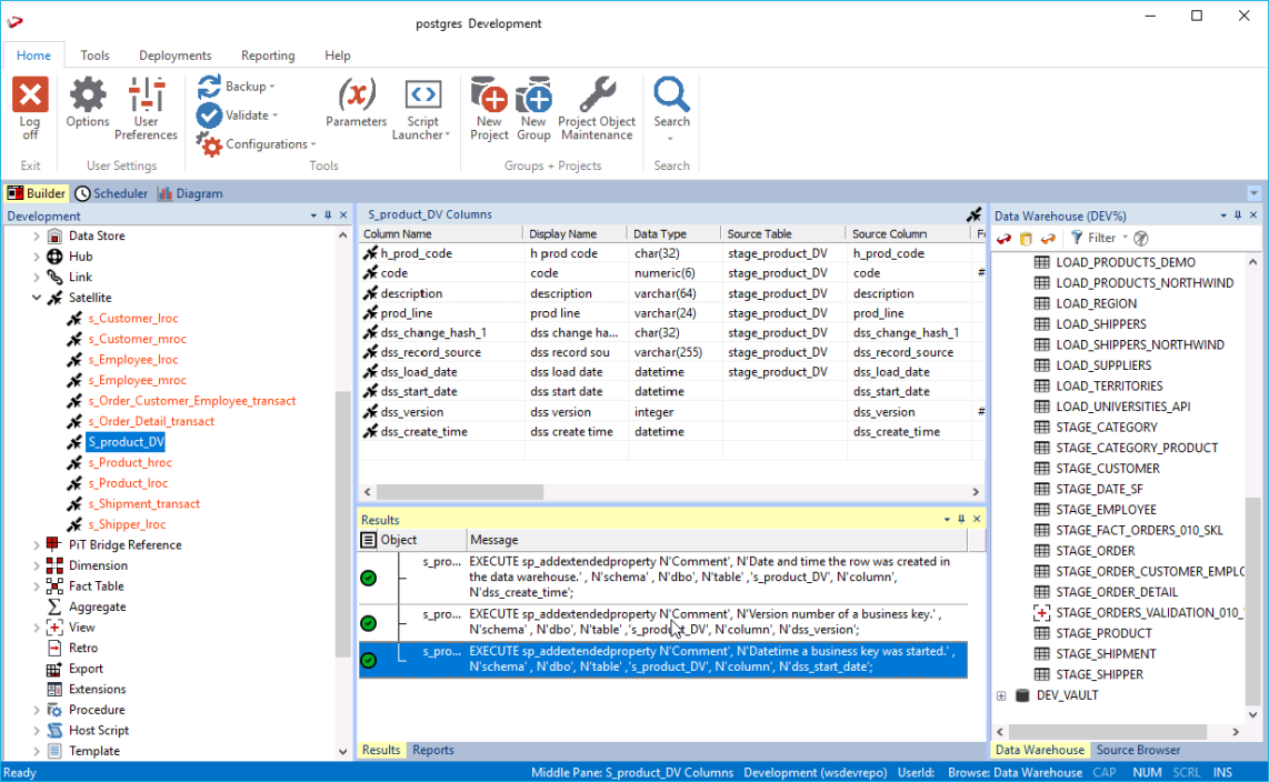
  7. Click OK in the table Properties screen to finish defining the metadata for the Satellite table. The new Satellite table is added to the Satellite objects list in the left pane and the columns included in the table are listed in the middle pane.

  8. Right-click the new Satellite table you defined in the left pane and select Create (ReCreate) from the context menu to create the table. The Results pane displays confirmation that the Satellite table was successfully created.

    After the new Satellite table is defined and created, clicking the Rebuild button in the Table Properties screen launches the Wizard to generate the update procedure to populate the table. This Wizard utilizes a template to create the procedure.

    The detailed steps for using this Wizard are described in Generating Update Procedures for the Hub, Link, and Satellite Tables.

    Once you have run the generated update procedures, you can view the generated Satellite Hash keys, by right-clicking the new Satellite table you created in the left pane and then selecting Display Data from the context menu:

  • No labels