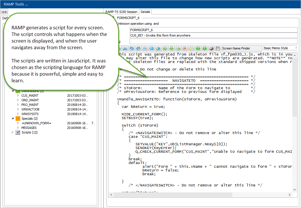
Once the screens and fields to be reused in the modernized application have been named, we can then proceed to classify them and to track the navigation between them:






  • No labels