In this step you will snap the Spreadsheets command handler into the Framework and test it.

1.   Display the properties of the Employees business object.

2.   Display the Commands Allowed tab.

3.   Select the Spreadsheets command handler.

4.   Select the option Business Object Command (the command handler can be used for all employees, not just one employee instance).

5.   Select the Hide All Other Command Tabs option to ensure that the command tab for New is not displayed in the window.

6.   Specify the name of your command handler (iiiRMP02) as the Windows component.


 
7.   Save and restart the Framework.

8.  Execute the Framework as a VLF-WIN application, as Designer.

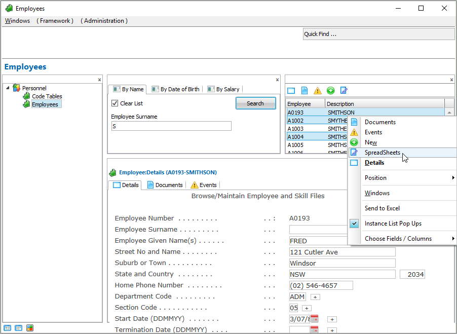
9.   Use the filter of the Employees business object to fill the instance list.

10.   Select some employees in the instance list (hold the Ctrl key down and click).

11.   Then right-click Employees in the navigation pane or right-click an employee in the instance list and select Spreadsheets from the context menu.

12.   In the command handler, select the fields to be sent to Excel and the option Just the selected instance list entries.

 

13.   Click the Send to MS Excel button.

An MS Excel spreadsheet with the selected employee data is displayed:

 You can now work with the employee data in Excel.
 

  • No labels