フィールドに他のビジュアライゼーションを追加する場合は、タブのツールバーを使います。

ここで選択したビジュアライゼーションは、フィールドのコンポーネント定義に追加されます。設計画面に新規ビジュアライゼーションが表示されます。


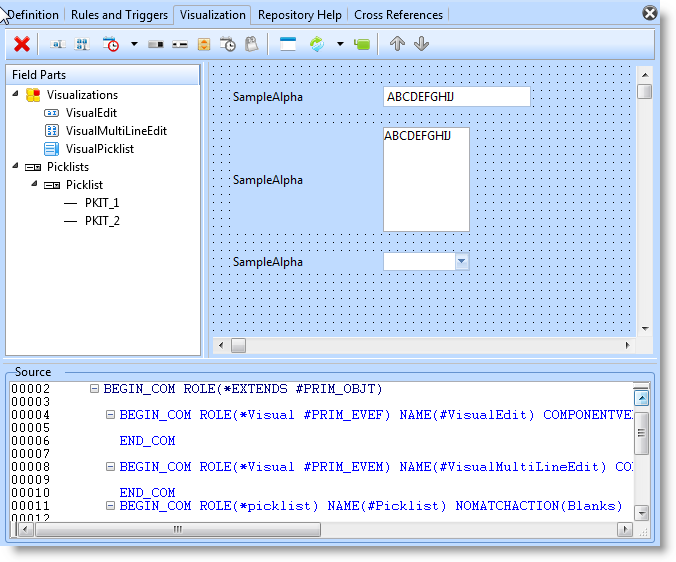
ソース画面を見ると、次のように、新しいビジュアライゼーション用の定義が追加されているはずです。

     BEGIN_COM ROLE(*Visual #PRIM_EVTB) NAME(#VisualTrackBar) HEIGHT(19) WIDTH(209)
END_COM

Role プロパティで定義したコンポーネントでビジュアライゼーションのタイプが定義されます。使用できるビジュアライゼーションの役割は次の通りです。

編集ボックス

#PRIM_EVEF

スピン編集ボックス

#PRIM_EVSE

トラック・バー

#PRIM_EVTB

プログレス・バー

#PRIM_EVPB

ラジオ・ボタン、チェック・ボックス、リスト
(ピックリスト・ビジュアライゼーション)

#PRIM_EVPL

 
複数のビジュアライゼーションを定義し、そのうちの1つを、他のコンポーネントにフィールドを追加する際の省略値にしたい場合は、DefaultVisualプロパティをTRUEにしてください。

次の図では、トラック・バーのビジュアライゼーションが省略値になっています。


省略値として設定できるのは1つのビジュアライゼーションだけです。

定義したビジュアライゼーションは、保存しなければ実際に使えるようになりません。

  • No labels