ファイルは開発者の一時ディレクトリに保存されています。  Windows上で、ファイルを電子メールにドラッグすることも可能です。

開発者Aは、このファイルをマージ・ツールの一番上のパネルにドラッグ移動します。

ファイル選択の確認を求めるメッセージが表示されます。

はいをクリックします。

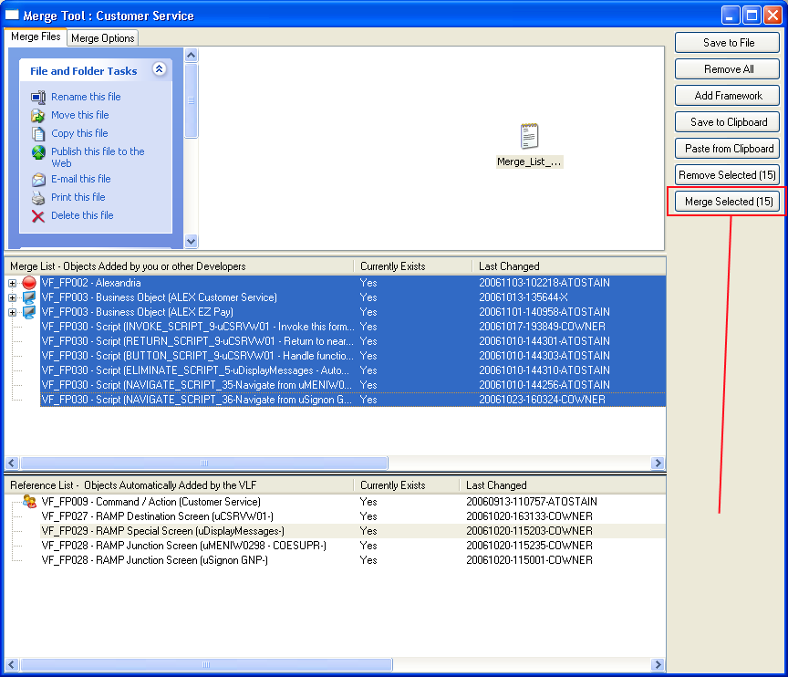
中央パネル上で、マージ対象のコンポーネントを選択し、選択項目をマージを押してください。

画面は次のように変わります。

既存のオブジェクトにマージするか、新たに作成するかを指定してください。

新たに作成する場合は、次にその名前を尋ねられます。

[選択された全てのマージ] をクリックすると実際にマージされます。

この後、マージ済みの新しいフレームワーク定義を、開発者全員に配布するようお勧めします。

フレームワークのエクスポート機能 (「デザインのエクスポート」を参照) を利用するとよいでしょう。

  • No labels