大規模かつ複雑な 5250 アプリケーション・セッションがほんの数個だけある場合、次のような VLF-ONE 特有の問題も存在します。
VLF-ONE アプリケーションは、各ビジネス・オブジェクトにコマンド・ハンドラーの独自の「ペイン」を与えます。大規模かつ複雑なアプリケーション・セッションでは、ビジネス・オブジェクトのペインのコマンド・ハンドラーに RAMP 画面が含まれている場合、使用する必要のない 5250 アプリケーション・セッションの情報まで大量にロードして初期化する必要が出てくる恐れがあります。
さらに、実行時のナビゲーション・パスの解明はさらに複雑なので、必要以上に時間を要します。
最悪の場合、VLF-ONE アプリケーションで大規模かつ複雑な 5250 アプリケーションをほんの数個使用することで、コンピュータの時間やリソースを大量に無駄使いしてしまう原因ともなりかねません。
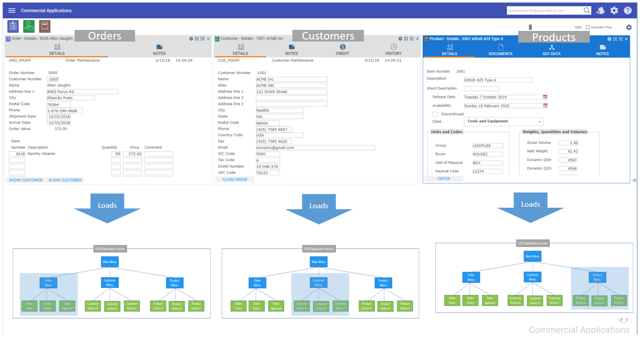
このような問題点を強調するために、多くの RAMP 化されたビジネス・オブジェクトを処理する VLF-ONE アプリケーションがあったとします。この顕著な例が、次のようにビジュアライズされた受注、顧客、製品です。
最悪のシナリオ
ここでは、アプリケーション・デザイナーは 1 つの大規模かつ複雑な 5250 アプリケーション・セッションを VLF-ONE アプリケーション全体として使用しています。受注、顧客、製品がすべて開かれると、その結果は次のようにビジュアライズされます。
各ビジネス・オブジェクトが実際に使用する必要な部分はオレンジ色で示された箇所のみであるにもかかわらず、1 つの巨大で複雑な 5250 アプリケーション・セッションから強制的にインスタンスをロードし、初期化していることに注目してください。
妥協案としてベストなシナリオ
これよりもずっと効率的な方法として一般的に使用されているのは、数個のビジネス・オブジェクトの RAMP 詳細を定義するだけの小規模で簡素な 5250 アプリケーション・セッションを数個作成することです。
以下では、1 つの 5250 アプリケーション・セッションが受注、顧客、製品の RAMP 詳細のみを定義しています。
この 1 つの 5250 アプリケーション・セッションも不必要なマテリアルをロードし、初期化しますが、その量はリソース利用の点では許容範囲のレベルに軽減されています。
このアプローチでは、5250 アプリケーション・セッションの再利用可能セッションのオプションが役に立つことが多いです。
提供されている RAMP のデモンストレーション・マテリアルはこのベストな妥協案のアプローチを使用しています。
ベストなシナリオ
以下では、複数の小規模な 5250 アプリケーション・セッション (A、B、C) が利用されています。
各 5250 アプリケーションには 1 つのビジネス・オブジェクトの処理に必要なロジックのみが含まれています。
この場合、各セッションでロードして初期化されるものが最小限に抑えられ、ロジックはすべて利用されるので、ベストなソリューションとなります。



