このステップでは、汎用のコマンド・ハンドラー Notes を Employees ビジネス・オブジェクトの [イベント] コマンドに関連付けます。
- Employees ビジネス・オブジェクトのプロパティを表示します。
- [使用可能コマンド] タブで、[イベント] コマンドをコマンド・ハンドラー DF_T3201 に関連付けます。
- フレームワークを保存します。
- このフレームワークを設計者モードで VLF-WIN アプリケーションとして実行します。
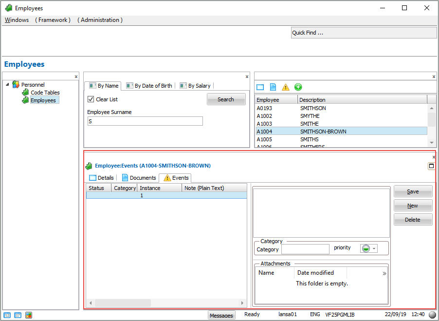
- インスタンス・リストから社員を選択し、[イベント] タブを表示します。提供されているコマンド・ハンドラー Notes がスナップインされ、使用できるようになりました。

