The file is saved in the developer's temporary directory. You can also use Windows to drag the file onto an email.
Developer A will drag this file into the top panel of the Merge Tool.
A message will pop up asking you to confirm the file selection.
Click YES to confirm.
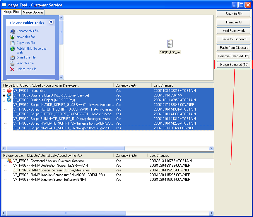
Highlight the components you want to merge in the middle panel, then click Merge Selected.
The screen will change:
Specify whether to merge into an existing object or create a new one.
If you choose Create a new object, you will be asked to name the object:
Click Perform All Selected Merges and the merge is performed.
Whenever performing a merge like this, it is recommended that the new combined Framework definition be distributed to all developers.
Use the Framework export facility (see Export Design) to distribute the Framework definition to every developer.






