In the initial prototype, you created an executable model of the modernized application, with the main focus on how the end-users would access information. Now that you have named and classified the screens in the 5250 application, you can attach snapshots of your destination screens to the prototype to make it more visually complete.
In this step you will place snapshots of the 5250 destination screens on the command handlers.
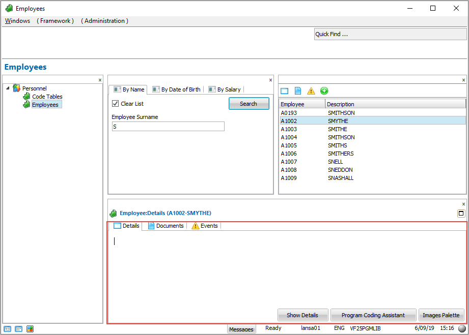
1. In the Framework, select an employee in the instance list to display the command handlers associated with employees:
2. Like the prototype filters, the prototype command handlers are editable.
3. Select all the text in the command handler for the Details command and delete it.
4. Click on the on the Images Palette button.
5. In the Images Palette window click on the Snapshots Only radio button.
6. Locate the snapshot of the Browse/Maintain Employee and Skills Files screen and drag it to the command handler.
7. Resize the snapshot on the command handler if necessary.
Notice how much easier it is to imagine what the modernized application will look like when the command handlers show a snapshot of the screen to be snapped in.
8. Display the command handler for the New command and click the Images Palette button.
9. Locate the Enrol New Employee screen and right-click to bring up the context menu and select Copy.
10. Click on the Employee window and paste the image.
11. Resize the image if necessary.




