In this step you associate the generic Notes command handler with the Events command of the Employees business object.
1. Display the properties of the Employees business object.
2. In the Commands Allowed tab, associate the Events command with command handler DF_T3201.
3. Save the Framework.
4. Execute the Framework as a VLF-WIN application, as Designer.
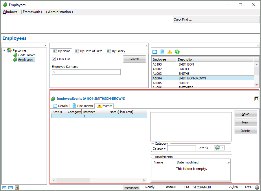
5. Select an employee from the instance list and display the Events tab. The shipped notes command handler is snapped in and usable:

