ファイルは開発者の一時ディレクトリに保存されています。 Windows上で、ファイルを電子メールにドラッグすることも可能です。
開発者Aは、このファイルをマージ・ツールの一番上のパネルにドラッグ移動します。
ファイル選択の確認を求めるメッセージが表示されます。
はいをクリックします。
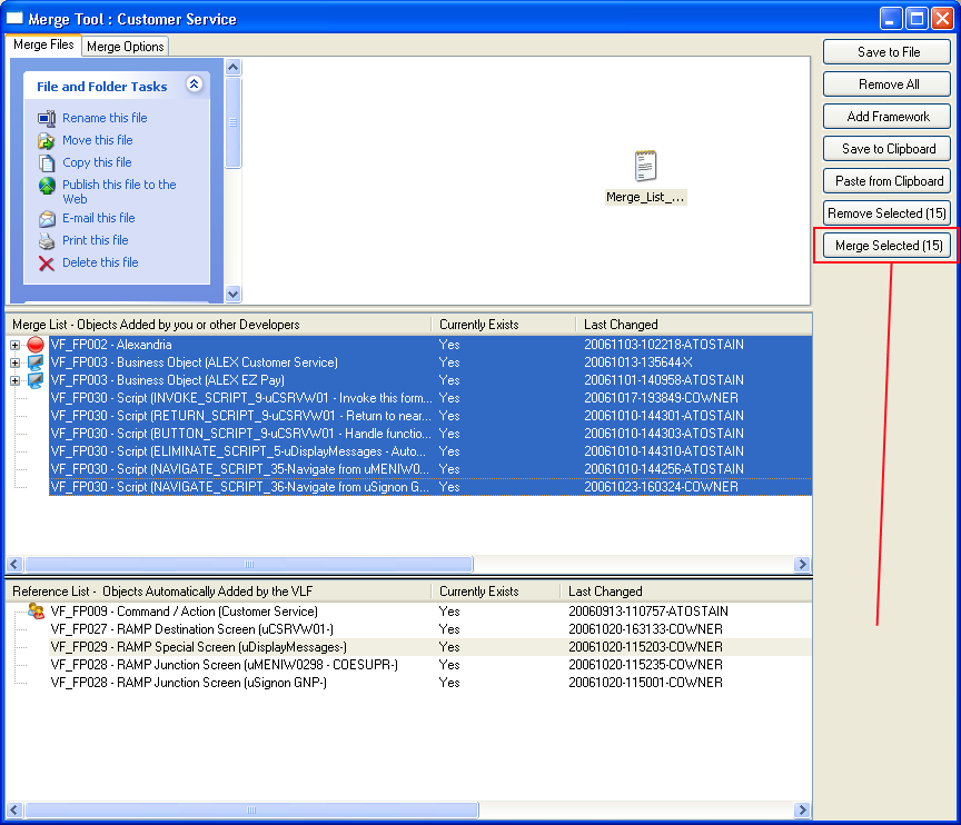
中央パネル上で、マージ対象のコンポーネントを選択し、選択項目をマージを押してください。
画面は次のように変わります。
既存のオブジェクトにマージするか、新たに作成するかを指定してください。
新たに作成する場合は、次にその名前を尋ねられます。
[選択された全てのマージ] をクリックすると実際にマージされます。
この後、マージ済みの新しいフレームワーク定義を、開発者全員に配布するようお勧めします。
フレームワークのエクスポート機能(「デザインのエクスポート」を参照)を利用するとよいでしょう。






