最初のプロトタイプでは、エンド・ユーザーが情報にアクセスする方法に焦点を当てて、モダナイズされたアプリケーションの実行可能なモデルを作成しました。5250 アプリケーションの画面に名前を付けて分類したので、デスティネーション画面のスナップショットをプロトタイプに添付して視覚的により完全なものにします。
このステップでは、5250 デスティネーション画面のスナップショットをコマンド・ハンドラーに配置します。
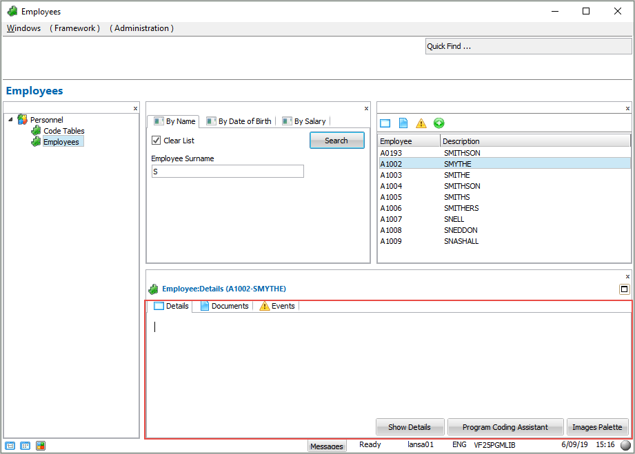
- フレームワークで、インスタンス・リストの社員を選択し、社員に関連付けられているコマンド・ハンドラーを表示します。
- プロトタイプのフィルターと同様に、プロトタイプのコマンド・ハンドラーは編集可能です。
- [詳細] コマンドのコマンド・ハンドラーのすべてのテキストを選択し、削除します。
- [イメージ・パレット] ボタンをクリックします。
- [イメージ・パレット] ウィンドウで、[スナップショットのみ] ラジオ・ボタンをクリックします。
- 資格情報の検索/保守画面のスナップショットを見つけて、コマンド・ハンドラーにドラッグします。
- 必要に応じて、コマンド・ハンドラーのスナップショットのサイズを変更します。
スナップインする画面のスナップショットをコマンド・ハンドラーに表示すると、モダナイズ後のアプリケーションの外観が非常に簡単に予測できることがわかります。
- [作成] コマンドのコマンド・ハンドラーを表示し、[イメージ・パレット] ボタンをクリックします。
- 新規社員の登録画面を見つけて右クリックし、コンテキスト・メニューを表示して [コピー] を選択します。
- [Employees] ウィンドウをクリックし、イメージを貼り付けます。
- 必要に応じて、イメージのサイズを調整します。




