このステップでは、汎用のコマンド・ハンドラー Notes を Employees ビジネス・オブジェクトの [イベント] コマンドに関連付けます。


  1. Employees ビジネス・オブジェクトのプロパティを表示します。

  2. [使用可能コマンド] タブで、[イベント] コマンドをコマンド・ハンドラー DF_T3201 に関連付けます。



  3. フレームワークを保存します。

  4. このフレームワークを設計者モードで VLF-WIN アプリケーションとして実行します。

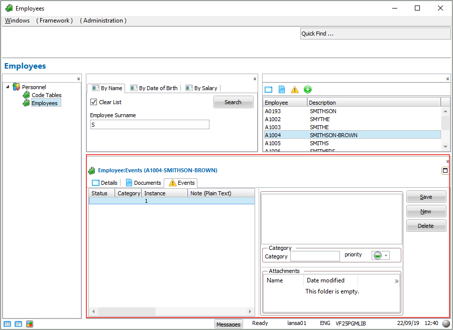
  5. インスタンス・リストから社員を選択し、[イベント] タブを表示します。提供されているコマンド・ハンドラー Notes がスナップインされ、使用できるようになりました。
     
  • No labels