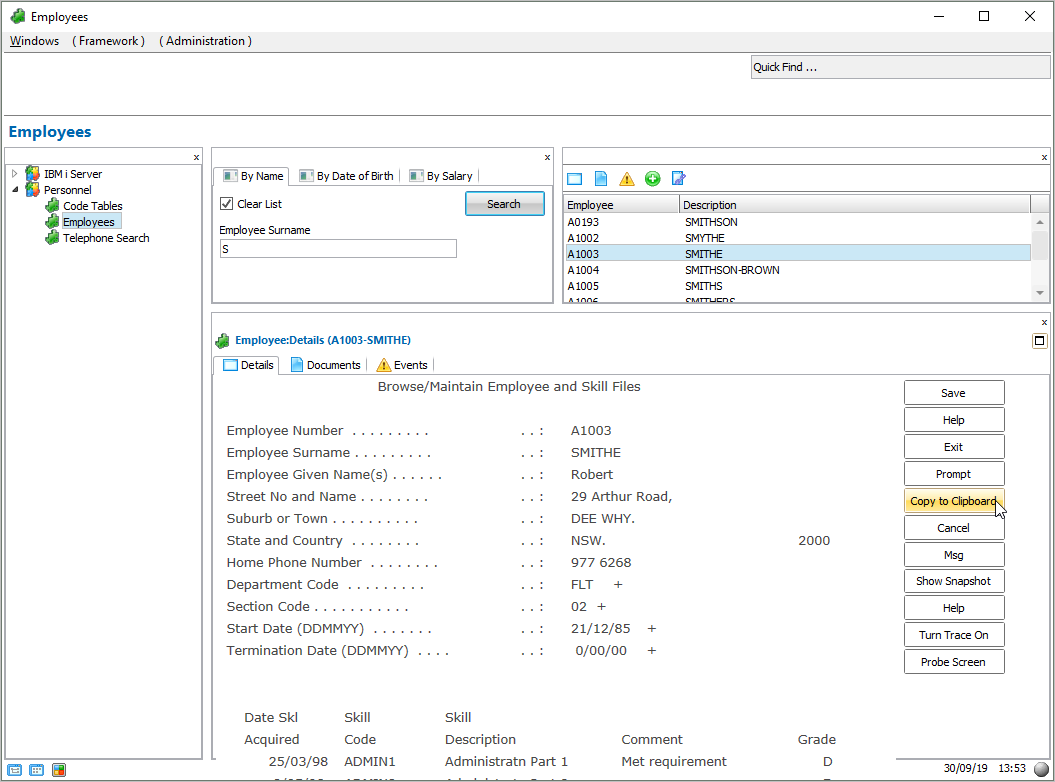
このステップでは、[クリップボードにコピー] ボタンをテストします。
- [フレームワーク] ウィンドウで、人事アプリケーションを見つけます。
- Employees ビジネス・オブジェクトを選択し、フィルターを使用してインスタンス・リストに入力します。
- 社員を選択し、その詳細を表示します。
- [クリップボードにコピー] ボタンをクリックします。
社員の詳細情報がクリップボードにコピーされたことを示すメッセージが表示されます。
- クリップボードの内容を貼り付ける別のアプリケーション (MS WordやExcelなど) を起動します。
- 社員の詳細情報を貼り付けます (Ctrl + V)。


